Mit der Funktion ‘In Excel öffnen’ wird eine Datei exportiert, die Daten können in Excel eingesehen und bearbeitet werden, zum Beispiel für Ad-hoc Auswertungen sowie Analysetätigkeiten.
Ansicht in Excel
Mit der Funktion ‘In Excel bearbeiten’ enthält die exportierte Datei einen Datenkonnektor, der die Verbindung zwischen Business Central und der Datei herstellt.
Hiermit kann die Datei bei Bedarf aktualisiert werden, dass neue Änderungen aus Business Central übernommen werden, es können jedoch auch im Excel geänderte Daten mit der Funktion ‘Veröffentlichen’ ins Business Central übernommen werden.
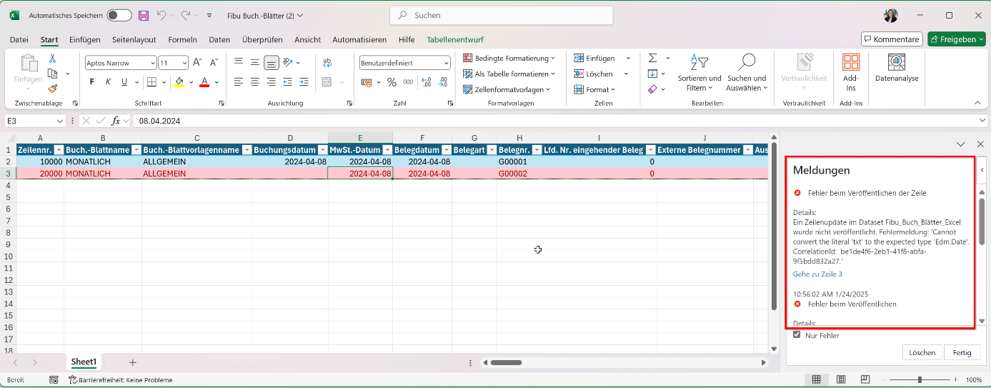
Hinweis: wurden Änderungen vorgenommen, die die Struktur verändert haben und somit technisch nicht kompatibel sind, läuft die Veröffentlichung auf Fehler. Das heißt unter anderem:
es dürfen keine Spalten gelöscht werden
Feldtypen und Formate müssen eingehalten werden (Datumsfeld muss Datum enthalten, keinen Text, usw.)
Pflichtfelder sowie Felder, die für die eindeutige Zuordnung der Daten relevant sind, müssen befüllt sein (insbesondere bei neu eingefügten Zeilen)
Beispiel einer fehlerhaften Veröffentlichung – die betroffene Zeile wurde markiert
ERP Tipps & Trends, Unternehmensnews / Internes07. November 2025
💥 Christian & Timo waren auf der Directions EMEA 2025 in Poznań – und haben die wichtigsten Neuerungen rund um Microsoft Dynamics 365 Business Central mitgebracht:👉 Copilot & Agenten: KI-Agenten werden stärker integriert – Automatisierung auf neuem Level.👉 Reporting wird
Business Central unterstützt den E-Mail-Versand direkt aus der Applikation. Dabei kann es sich um folgende E-Mails handeln: einfache Textnachrichten Belegversand (Auftragsbestätigung, gebuchte Rechnung, Bestellung usw.) inkl. Anhang Gesendete Nachrichten werden protokolliert und können jederzeit aufgerufen werden. E-Mail-Funktionen in Business Central
Viele Fertigungsunternehmen stehen vor der Frage: Brauche ich ein MES-System, um meine Produktion zu digitalisieren? Die Antwort lautet: Nicht unbedingt. Mit Microsoft Dynamics 365 Business Central und den INNONAV Shopfloor-Lösungen können Sie alle typischen MES-Funktionen direkt im ERP-System abbilden –
Um dir ein optimales Erlebnis zu bieten, verwenden wir Technologien wie Cookies, um Geräteinformationen zu speichern und/oder darauf zuzugreifen. Wenn du diesen Technologien zustimmst, können wir Daten wie das Surfverhalten oder eindeutige IDs auf dieser Website verarbeiten. Wenn du deine Zustimmung nicht erteilst oder zurückziehst, können bestimmte Merkmale und Funktionen beeinträchtigt werden.
Funktional
Immer aktiv
Die technische Speicherung oder der Zugang ist unbedingt erforderlich für den rechtmäßigen Zweck, die Nutzung eines bestimmten Dienstes zu ermöglichen, der vom Teilnehmer oder Nutzer ausdrücklich gewünscht wird, oder für den alleinigen Zweck, die Übertragung einer Nachricht über ein elektronisches Kommunikationsnetz durchzuführen.
Vorlieben
Die technische Speicherung oder der Zugriff ist für den rechtmäßigen Zweck der Speicherung von Präferenzen erforderlich, die nicht vom Abonnenten oder Benutzer angefordert wurden.
Statistiken
Die technische Speicherung oder der Zugriff, der ausschließlich zu statistischen Zwecken erfolgt.Die technische Speicherung oder der Zugriff, der ausschließlich zu anonymen statistischen Zwecken verwendet wird. Ohne eine Vorladung, die freiwillige Zustimmung deines Internetdienstanbieters oder zusätzliche Aufzeichnungen von Dritten können die zu diesem Zweck gespeicherten oder abgerufenen Informationen allein in der Regel nicht dazu verwendet werden, dich zu identifizieren.
Marketing
Die technische Speicherung oder der Zugriff ist erforderlich, um Nutzerprofile zu erstellen, um Werbung zu versenden oder um den Nutzer auf einer Website oder über mehrere Websites hinweg zu ähnlichen Marketingzwecken zu verfolgen.